Cách chuyển danh bạ từ Excel sang Outlook

Thứ bảy, 07/08/2021  |  Internet và Email  |  Lượt xem: 2380

Việc chuyển danh bạ từ Excel sang Outlook sẽ rất cần thiết nếu bạn lưu trữ danh bạ ở Excel. Bạn có thể dễ dàng xuất chi tiết các liên hệ, danh bạ được lưu trữ trong Excel để đưa vào Outlook bằng cách lưu trang tính dưới định dạng CSV. Vậy cách làm như thế nào?
 
PHẦN 1: LƯU DANH BẠ DƯỚI DẠNG TỆP .CSV
 
- Bước 1Mở danh sách liên lạc được lưu trữ trong một bảng tính Excel ( Lưu ý các trường nên để đúng như mẫu)
 
 
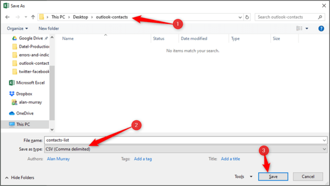
- Bước 2:  Nhấp vào File > Save As > Browse.
 
 
- Bước 3: Chọn vị trí lưu, đặt tên, sau đó chọn loại tệp CSV (Comma Delimited) > Save
 
 
Đóng cửa sổ làm việc Excel. Các liên hệ đã sẵn sàng để được import vào Outlook.
 
PHẦN 2: CHUYỂN DANH BẠ VÀO OUTLOOK
 
- Bước 1Để chuyển danh bạ trên file Excel vừa lưu vào Outlook, bạn mở Outlook, nhấn vào File > Open & Export > Import/Export.
 
 
- Bước 2: Tiếp đó, ở cửa sổ Import and Export Wizard > Import from Another Program or File > Next.
 
 
- Bước 3: Giao diện tiếp theo, chọn Comma Separated Values > Next 
 
 
- Bước 4: Chọn nút Browse để tìm tệp CSV bạn muốn nhập > Next
 
Trong ví dụ này nếu Replace Duplicates with Items Imported, tức là các liên hệ hiện có trong Outlook sẽ bị đè lên bởi thông tin có trong file được import vào.
 
 
- Bước 5: Chọn Contacts  this computer only  thư mục Danh bạ trên Outlook  để những liên hệ chuẩn bị chuyển sang sẽ nằm ở đây.
 
 
- Bước 6: Nhấp vào Map Custom Fields để khớp chính xác các trường từ bảng tính Excel với các trường tương ứng trong Outlook.
 
 
- Bước 7: Trong hộp thoại Map Custom Fields mở ra, các trường có trong file CSV sẽ xuất hiện ở bảng From phía bên trái, còn To ở bên phải là các trường từ thư mục Danh bạ trong Outlook.
 
 
Các trường được khớp thành công sẽ xuất hiện ở cột Mapped From bên phải.
 
Với những trường không khớp, ví dụ là Email Address trong bảng, bạn click chuột và kéo trường từ From sang To, sau đó chọn OK để hoàn thành bước 7
 
 
- Bước 8: Cửa sổ hiện thị chuyển đổi xuất hiện, thông báo quá trình diễn ra.
 
 
Chờ quá trình kết thúc, danh bạ của bạn đã được chuyển từ file CSV sang Outlook, Chúc các bạn thành công!

Từ khóa tìm kiếm:   Cách chuyển danh bạ từ Excel sang Outlook


Viết bình luận

CÁC BÀI TOP CHỦ ĐỂ


CÁC BÀI HAY GẦN ĐÂY


CÁC TIN ĐƯỢC QUAN TÂM

TIN CÔNG NGHỆ
BÀI VIẾT MỚI
BÀI XEM NHIỀU
BÀI CỦ MÀ HAY
PHẦN MỀM QUẢN LÝ
Thông tin

Bản quyền © 2015-2024 Tayninhit.info. Giữ toàn quyền. Khi sao chép, sử dụng hoặc phát hành lại bất kỳ nội dung nào thuộc Tayninhit.info thì ghi rõ nguồn phát hành là Tayninhit.info.

Thiết kế và Phát triển bởi Công Ty TNHH Tin Học Tín Nghệ

Quản trị nội dung Đào Minh Triệu - Liên hệ đặt quảng cáo Ms. Hiền 0979.825.837

Điện thoại: 0979 708 108 - Email: tinhoctinnghe@gmail.com

Địa chỉ: Số 115 đường 78A4 Nguyễn Chí Thanh, Khu phố Long Kim, Phường Hòa Thành, Tây Ninh

Facebook Tây Ninh IT   Google plus Tây Ninh IT   twitter Tây Ninh IT   Giải pháp phần mềm quản lý Xăng dầu, Phòng khám, khai thác đất đá   RSS Tây Ninh IT